Samsung A30 SM-A305F Full Dump File eMMC Modem Support imei binary 6
Assalamualaikum ...
pada artikel kali ini kami merangkum file dump samsung A30 A305F binary 6
jika tidak tahu binary nya langsung hajar binary 6 ini ,
jika dari binary kecil bisa juga langsung ke binary 6 ini juga ya...
File dump ini berfungsi untuk mengatasi device kamu yang mengalami brick , mati total
atau file penggantian emmc , untuk imei kami sarankan untuk backup sec imei,
jika misal tidak ada backup bisa menggunakan jasa remot service kami , Hubungi kami
oke lanjut, untuk pengisian file emmc ini menggunakan UFI BOX ,
Dengan cara write ex_csd, boot1 boot 2 dan userarea1GB,
kemudian masuk tab partition write semua file,
kemudian resize jika menggunakan emmc kapasitas besar , kemudian pasang pelan saja ,
Size: 2.8GB
Download via Mediafire
File CP MODEM Support imei & Patch U6
CP_A305FXXS6BTI1_CP16798835_CL18634054_QB34266542_REV00_user_low_ship.tar.md5
Size: 24MB
Download via Mediafire
Operation: Flash
Selected model: SM-A305F
Software version: 45.14
File analysis... OK
Total file size: 0x028E2B30 (40 Mb)
Searching USB Flash interface... COM11 detected
Setup connection... OK
Reading PIT from phone... OK
Sending modem.bin.lz4... OK
Sending modem_debug.bin.lz4... OK
Flashing done (time - 00:00:04)
Operation: Repair Jul 2021
Selected model: SM-A305F
Software version: 45.14
Waiting ADB device... OK
Reading phone info...
Model: SM-A305F
Android version: 11
PDA version: A305FDDS6CWA3
CSC version: A305FOLE6CVG1
Phone version: A305FXXS6BTI1
Product code: SM-A305FZWFXID
CSC country code: INDONESIA
CSC sales code: XID
Carrier ID: XME
Phone SN: RR8M7077V5D
IMEI: 35672410248XXXX
HW version: MP 0.200
RF cal date: 20190710
Chip name: EXYNOS7904
Modem board: SHANNON327
Security patch: 2023-01-01
Boot Warranty bit: 1
SIM State: ABSENT,LOADED
Checking Super user right... true
Root version: 21.4:MAGISKSU
Checking data... OK
Searching server... OK
Checking server answer... OK
Data preparation... OK
Initialization zTool... OK
Running zTool, please wait... OK
Executing 1st step... OK
Executing 2nd step... OK
Searching server... OK
Waiting for server answer... OK
Reparing... OK
Rebooting phone... OK
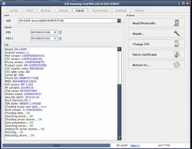
Operation: Patch CERT Jul 2021
Selected model: SM-A305F
Software version: 45.14
Waiting ADB device... OK
Reading phone info...
Model: SM-A305F
Android version: 11
PDA version: A305FDDS6CWA3
CSC version: A305FOLE6CVG1
Phone version: A305FXXS6BTI1
Product code: SM-A305FZWFXID
CSC country code: INDONESIA
CSC sales code: XID
Carrier ID: XME
Phone SN: RR8M7077V5D
IMEI: 86432805241XXX
HW version: MP 0.200
RF cal date: 20190710
Chip name: EXYNOS7904
Modem board: SHANNON327
Security patch: 2023-01-01
Boot Warranty bit: 1
SIM State: ABSENT,LOADED
Checking Super user right... true
Root version: 21.4:MAGISKSU
Checking data... OK
Searching server... OK
Checking server answer... OK
Data preparation... OK
Searching server... OK
Waiting for server answer... OK
Patching... OK
Rebooting phone... OK
Free Samsung A30 (SM-A305F) Banery U6 Dump File Download
Selamat sore teman teman asc files , Selamat datang kembali di website tercinta kita ini...💕pada artikel kali ini kami merangkum file dump samsung A30 A305F binary 6
jika tidak tahu binary nya langsung hajar binary 6 ini ,
jika dari binary kecil bisa juga langsung ke binary 6 ini juga ya...
File dump ini berfungsi untuk mengatasi device kamu yang mengalami brick , mati total
atau file penggantian emmc , untuk imei kami sarankan untuk backup sec imei,
jika misal tidak ada backup bisa menggunakan jasa remot service kami , Hubungi kami
oke lanjut, untuk pengisian file emmc ini menggunakan UFI BOX ,
Dengan cara write ex_csd, boot1 boot 2 dan userarea1GB,
kemudian masuk tab partition write semua file,
kemudian resize jika menggunakan emmc kapasitas besar , kemudian pasang pelan saja ,
Init bus... VCC: 3.3 V, VCCQ: 1.8 V
Bus: 1 bit (SDR 24MHz)
Access mode: sector mode
Power supply: dual-voltage (1.70-1.95V, 2.7-3.6V)
Card/BGA: BGA (Discrete embedded) - High density MMC
Manufacturer ID: 0x15 (Samsung)
Product name: CUTA42 (0x435554413432), rev: 0x00, serial number: 0x78D76119
Manufacturing date: May 2019
CID: 15010043 55544134 320078D7 6119562E
CSD: D0270132 0F5903FF F6DBFFEF 8E40400C
EXT_CSD revision: 1.8 (MMC v5.1)
Partition info:
Boot1: 4096 KiB
Boot2: 4096 KiB
RPMB: 16384 KiB
User area: 58.24 GiB(62,537,072,640 bytes)
Cache size: 64 MiB
Hardware reset function: 1
Partition configuration: 0x48
Boot acknowledge is sent during the boot operation
Boot partition 1 is enabled for boot
Partitioning support: 0x07
Device support partitioning feature
Device can have enhanced technological features
Device partitioning possible
Boot configuration protection: 0x00
Boot bus conditions: 0x01
Bus width: x4 (sdr/ddr), boot mode: sdr(default), reset bus width to x1 sdr(default)
Boot area write protection: 0x00
Power-on write protection: possible
Permanent write protection: possible
Lock status: not locked
User area write protection: 0x10
Password protection features: enabled
Power-on write protection: possible
Permanent write protection: not possible
Lock status: not locked
ANDROID System Info:
platform: universal7904, cpu abi: arm64-v8a
board: exynos7904, name:
brand: , model:
build id: QP1A.190711.020, version: 10 Alpha (QP1A.190711.020.A305FDDU6BTK1)
build description: a30dd-user 10 QP1A.190711.020 A305FDDU6BTK1 release-keys
crypto state: encrypted?
crypto state: encrypted?
Download file
DUMP SAMSUNG A30 (A305FDDU6BTK1)Size: 2.8GB
Download via Mediafire
File CP MODEM Support imei & Patch U6
CP_A305FXXS6BTI1_CP16798835_CL18634054_QB34266542_REV00_user_low_ship.tar.md5
Size: 24MB
Download via Mediafire
Log Repair imei SM-A305F U6
Operation: Flash
Selected model: SM-A305F
Software version: 45.14
File analysis... OK
Total file size: 0x028E2B30 (40 Mb)
Searching USB Flash interface... COM11 detected
Setup connection... OK
Reading PIT from phone... OK
Sending modem.bin.lz4... OK
Sending modem_debug.bin.lz4... OK
Flashing done (time - 00:00:04)
Operation: Repair Jul 2021
Selected model: SM-A305F
Software version: 45.14
Waiting ADB device... OK
Reading phone info...
Model: SM-A305F
Android version: 11
PDA version: A305FDDS6CWA3
CSC version: A305FOLE6CVG1
Phone version: A305FXXS6BTI1
Product code: SM-A305FZWFXID
CSC country code: INDONESIA
CSC sales code: XID
Carrier ID: XME
Phone SN: RR8M7077V5D
IMEI: 35672410248XXXX
HW version: MP 0.200
RF cal date: 20190710
Chip name: EXYNOS7904
Modem board: SHANNON327
Security patch: 2023-01-01
Boot Warranty bit: 1
SIM State: ABSENT,LOADED
Checking Super user right... true
Root version: 21.4:MAGISKSU
Checking data... OK
Searching server... OK
Checking server answer... OK
Data preparation... OK
Initialization zTool... OK
Running zTool, please wait... OK
Executing 1st step... OK
Executing 2nd step... OK
Searching server... OK
Waiting for server answer... OK
Reparing... OK
Rebooting phone... OK
Operation: Patch CERT Jul 2021
Selected model: SM-A305F
Software version: 45.14
Waiting ADB device... OK
Reading phone info...
Model: SM-A305F
Android version: 11
PDA version: A305FDDS6CWA3
CSC version: A305FOLE6CVG1
Phone version: A305FXXS6BTI1
Product code: SM-A305FZWFXID
CSC country code: INDONESIA
CSC sales code: XID
Carrier ID: XME
Phone SN: RR8M7077V5D
IMEI: 86432805241XXX
HW version: MP 0.200
RF cal date: 20190710
Chip name: EXYNOS7904
Modem board: SHANNON327
Security patch: 2023-01-01
Boot Warranty bit: 1
SIM State: ABSENT,LOADED
Checking Super user right... true
Root version: 21.4:MAGISKSU
Checking data... OK
Searching server... OK
Checking server answer... OK
Data preparation... OK
Searching server... OK
Waiting for server answer... OK
Patching... OK
Rebooting phone... OK
Baca Juga :

